如何使用Beyond Compare同步更新版本文件呢,话说不少用户都在咨询这个问题呢?下面就来东方狮教程小编这里看下使用Beyond
Compare同步更新版本文件的详细方法吧,需要的朋友可以参考下哦。
使用Beyond Compare同步更新版本文件的详细方法
为了更好地管理文件夹的文件,Beyond
Compare(Windows系统)文件对比工具配备了文件夹的同步功能,允许用户在不同文件夹之间对比,并将这些文件夹同步,以便更好地进行文件的归类整理。

图1:文件夹同步功能
一、查看差异
Beyond
Compare文件对比工具的“文件同步”功能可供用户同步两个文件夹,具体的操作是,在软件的首页单击“文件夹同步”按钮,并在其功能面板中导入两个需对比的文件夹。

图2:打开文件夹
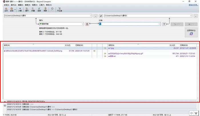
打开文件夹后,我们可在软件的文件差异列表处看到两个文件夹的差异点。从下图示例可以看到,左边的文件夹有一个独有文件,而右边的文件夹则包含了3个独有文件。

图3:对比结果
二、删除多余文件
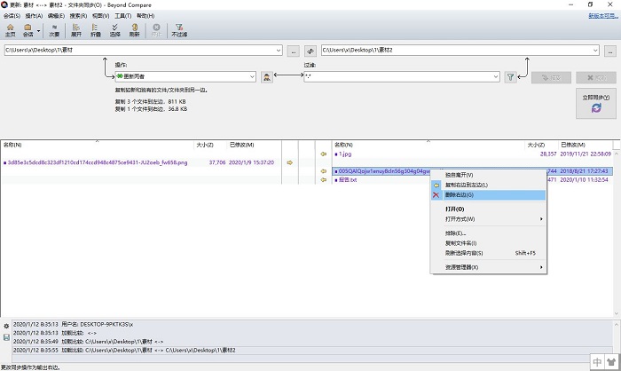
找到两个文件夹的差异点后,我们就可以针对具体的文件进行操作。比如,当我们识别到其中一个文件是多余文件的话,就可以右击选中此文件,并选择其快捷菜单的“删除”选项,删除此多余文件。

图4:删除文件
三、对比文件
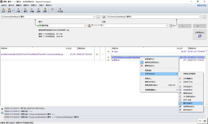
当我们无法确认差异文件是否是重复文件时,就可以右击选中此文件,并在其快捷菜单中选择“打开方式”,使用Beyond
Compare文件对比工具的其他文件对比功能来确认文件是否存在重复。

图5:对比具体文件
四、同步设置
最后,我们需要对同步的类型进行具体的设置。比如,当我们选择“更新两者”时,我们就适用于示例图中的规则,即让两个文件夹都保留或复制最新版本的文件。当然,我们也可以选择“更新左边”、“更新右边”等规则设置。

图6:同步设置
设置完成后,我们就可以单击软件中间靠右的“立即同步”按钮,同步文件夹。从下图示例可以看到,在“更新两者”的设置下,两个文件夹已经完全同步,不存在差异点。

图7:同步完成
通过运用Beyond
Compare文件对比工具的文件夹同步功能,我们可以避免使用人工的方式整合多个相似的文件夹,并可同时保持不同人员间的文件保持在最新版本的状态。
以上就是东方狮教程小编给大家带来的全部内容,大家都学会了吗?