很多小伙伴在使用multisim的时候,想知道怎么打开设计工具箱,下面东方狮教程小编就为大家分享multisim打开设计工具箱方法,感兴趣的小伙伴不要错过哦!
multisim怎么打开设计工具箱?multisim打开设计工具箱方法
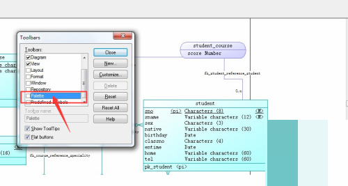
1、首先,我们打开电脑,双击打开multisim软件,在菜单栏中点击tools。

2、然后,在下拉菜单栏中,我们点击打开Customize Toolbars。

3、接着,我们找到palette。

4、最后,我们将palette的前面打上勾,并点击close按钮,退出就可以了。

以上这篇文章就是multisim打开设计工具箱方法,更多教程尽在东方狮教程。